springboot源码分析:关于RequestMappingHandlerAdapter中的组件

Scroll Down

(1)整体流程说明

后续补充:之前的记录仅仅是分析了代码的运行流程,并没有做到有一个宏观的框架去描述整体的设置属性的结构,所以其实还是没有说清楚整个的一个工作过程:希望借此来对这部分代码分层学习下,代码很复杂。
首先来由一个特殊场景来说明下属性设置的工作过程并由此展开:
requestandparameter.png
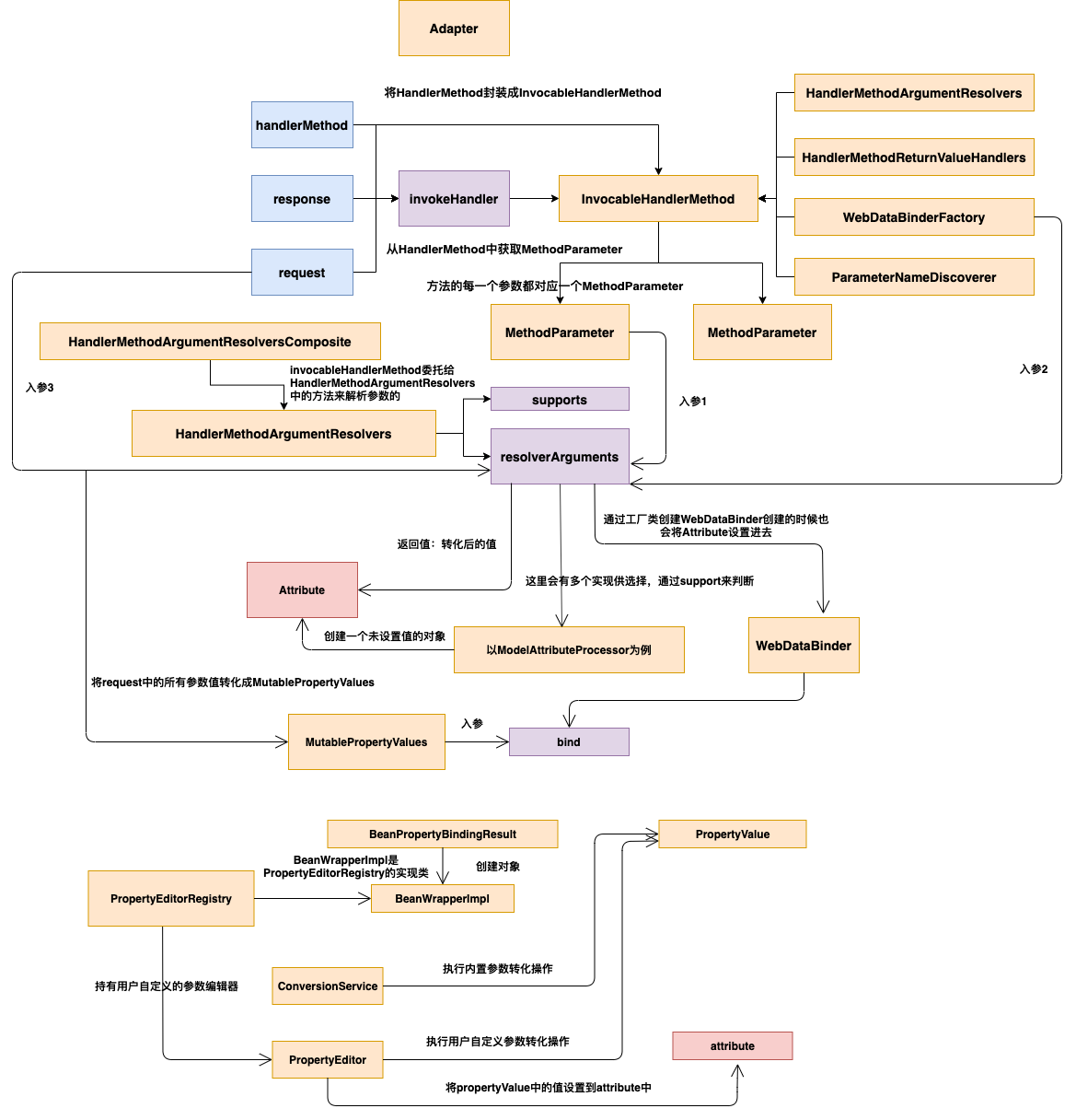
整体执行的结构图如下:

parambinder.png
整体的框架是如此,只不过其他不同的场景会根据不同的HandlerMethodArgumentResolver来进行单独解析和绑定值的操作。

(2)、WebDataBinder组件

image.png

DataBinder的作用是:将一个数据转化成为一个指定的类型。
WebDataBinder 1.png
DataBinder有两部分核心操作:
第一:初始化自身操作。
第二:执行转换赋值操作。
1、初始化操作
首先初始化操作的入口是在ModelAttributeMethodProcessor类的resolveArgument方法中。
该类的结构如下:
image.png
实现了HandlerMethodArgumentResolver接口,并实现了resolveArgument方法。

@Override
@Nullable
public final Object resolveArgument(MethodParameter parameter, @Nullable ModelAndViewContainer mavContainer,
			NativeWebRequest webRequest, @Nullable WebDataBinderFactory binderFactory) throws Exception {

	Assert.state(mavContainer != null, "ModelAttributeMethodProcessor requires ModelAndViewContainer");
	Assert.state(binderFactory != null, "ModelAttributeMethodProcessor requires WebDataBinderFactory");

	String name = ModelFactory.getNameForParameter(parameter);
	ModelAttribute ann = parameter.getParameterAnnotation(ModelAttribute.class);
	if (ann != null) {
		mavContainer.setBinding(name, ann.binding());
	}

	Object attribute = null;
	BindingResult bindingResult = null;

	if (mavContainer.containsAttribute(name)) {
		attribute = mavContainer.getModel().get(name);
	}
	else {
		// Create attribute instance
		try {
			attribute = createAttribute(name, parameter, binderFactory, webRequest);
		}
		catch (BindException ex) {
			if (isBindExceptionRequired(parameter)) {
				// No BindingResult parameter -> fail with BindException
				throw ex;
			}
			// Otherwise, expose null/empty value and associated BindingResult
			if (parameter.getParameterType() == Optional.class) {
				attribute = Optional.empty();
			}
			bindingResult = ex.getBindingResult();
		}
	}

	if (bindingResult == null) {
		// Bean property binding and validation;
		// skipped in case of binding failure on construction.
		// 在这里创建WebDataBinder供后续使用。这里会调用Controller中或@ControllerAdvice中被@InitBinder标记的方法。
		WebDataBinder binder = binderFactory.createBinder(webRequest, attribute, name);
		if (binder.getTarget() != null) {
			if (!mavContainer.isBindingDisabled(name)) {
				bindRequestParameters(binder, webRequest);
			}
			validateIfApplicable(binder, parameter);
			if (binder.getBindingResult().hasErrors() && isBindExceptionRequired(binder, parameter)) {
				throw new BindException(binder.getBindingResult());
			}
		}
		// Value type adaptation, also covering java.util.Optional
		if (!parameter.getParameterType().isInstance(attribute)) {
			attribute = binder.convertIfNecessary(binder.getTarget(), parameter.getParameterType(), parameter);
		}
		bindingResult = binder.getBindingResult();
	}

	// Add resolved attribute and BindingResult at the end of the model
	Map<String, Object> bindingResultModel = bindingResult.getModel();
	mavContainer.removeAttributes(bindingResultModel);
	mavContainer.addAllAttributes(bindingResultModel);

	return attribute;
}

创建WebDataBinder实例的方式是通过WebDataFactory.createBinder来创建的。而这里的WebDatafactory下面的方法来设置到HandlerMethod属性中的。

@Nullable
protected ModelAndView invokeHandlerMethod(HttpServletRequest request,
			HttpServletResponse response, HandlerMethod handlerMethod) throws Exception {

	ServletWebRequest webRequest = new ServletWebRequest(request, response);
	try {
		WebDataBinderFactory binderFactory = getDataBinderFactory(handlerMethod);
		ModelFactory modelFactory = getModelFactory(handlerMethod, binderFactory);

		ServletInvocableHandlerMethod invocableMethod = createInvocableHandlerMethod(handlerMethod);
		if (this.argumentResolvers != null) {
			invocableMethod.setHandlerMethodArgumentResolvers(this.argumentResolvers);
		}
		if (this.returnValueHandlers != null) {
			invocableMethod.setHandlerMethodReturnValueHandlers(this.returnValueHandlers);
		}
		invocableMethod.setDataBinderFactory(binderFactory);
		invocableMethod.setParameterNameDiscoverer(this.parameterNameDiscoverer);

		ModelAndViewContainer mavContainer = new ModelAndViewContainer();
		mavContainer.addAllAttributes(RequestContextUtils.getInputFlashMap(request));
		modelFactory.initModel(webRequest, mavContainer, invocableMethod);
		mavContainer.setIgnoreDefaultModelOnRedirect(this.ignoreDefaultModelOnRedirect);

		AsyncWebRequest asyncWebRequest = WebAsyncUtils.createAsyncWebRequest(request, response);
		asyncWebRequest.setTimeout(this.asyncRequestTimeout);

		WebAsyncManager asyncManager = WebAsyncUtils.getAsyncManager(request);
		asyncManager.setTaskExecutor(this.taskExecutor);
		asyncManager.setAsyncWebRequest(asyncWebRequest);
		asyncManager.registerCallableInterceptors(this.callableInterceptors);
		asyncManager.registerDeferredResultInterceptors(this.deferredResultInterceptors);

		if (asyncManager.hasConcurrentResult()) {
			Object result = asyncManager.getConcurrentResult();
			mavContainer = (ModelAndViewContainer) asyncManager.getConcurrentResultContext()[0];
			asyncManager.clearConcurrentResult();
			LogFormatUtils.traceDebug(logger, traceOn -> {
				String formatted = LogFormatUtils.formatValue(result, !traceOn);
				return "Resume with async result [" + formatted + "]";
			});
			invocableMethod = invocableMethod.wrapConcurrentResult(result);
		}

		invocableMethod.invokeAndHandle(webRequest, mavContainer);
		if (asyncManager.isConcurrentHandlingStarted()) {
			return null;
		}

		return getModelAndView(mavContainer, modelFactory, webRequest);
	}
	finally {
		webRequest.requestCompleted();
	}
}

创建WebDataBinder对象的方法如下:

@Override
@SuppressWarnings("deprecation")
public final WebDataBinder createBinder(
			NativeWebRequest webRequest, @Nullable Object target, String objectName) throws Exception {

	WebDataBinder dataBinder = createBinderInstance(target, objectName, webRequest);
	if (this.initializer != null) {
		this.initializer.initBinder(dataBinder, webRequest);
	}
	initBinder(dataBinder, webRequest);
	return dataBinder;
}

具体的初始化操作是在InitBinderDataBinderFactory类中进行的。

@Override
public void initBinder(WebDataBinder dataBinder, NativeWebRequest request) throws Exception {
	for (InvocableHandlerMethod binderMethod : this.binderMethods) {
		if (isBinderMethodApplicable(binderMethod, dataBinder)) {
			// 调用被@InitBinder注解标记的方法。
			Object returnValue = binderMethod.invokeForRequest(request, null, dataBinder);
			if (returnValue != null) {
				throw new IllegalStateException(
							"@InitBinder methods must not return a value (should be void): " + binderMethod);
			}
		}
	}
}

在@InitBinder标记的方法中,允许用户使用WebDataBinder的registerCustomEditor方法,向其中注册相应的字段的转换规则也就是PropertyEditorSupport。
DataBinder中的registerCustomEditor方法如下:

@Override
public void registerCustomEditor(@Nullable Class<?> requiredType, @Nullable String field, PropertyEditor propertyEditor) {
	getPropertyEditorRegistry().registerCustomEditor(requiredType, field, propertyEditor);
}

protected PropertyEditorRegistry getPropertyEditorRegistry() {
	if (getTarget() != null) {
		return getInternalBindingResult().getPropertyAccessor();
	}
	else {
		return getSimpleTypeConverter();
	}
}

protected AbstractPropertyBindingResult getInternalBindingResult() {
	if (this.bindingResult == null) {
		initBeanPropertyAccess();
	}
	return this.bindingResult;
}

public void initBeanPropertyAccess() {
	Assert.state(this.bindingResult == null,
				"DataBinder is already initialized - call initBeanPropertyAccess before other configuration methods");
	// 这里会初始化AbstractPropertyBindingResult。实际上这里创建的是BeanPropertyBindingResult
	this.bindingResult = createBeanPropertyBindingResult();
}

至此WebDataBinder初始化完成。PS:请记住BeanPropertyBindingResult后面会用。
2、执行转换赋值操作。
转换操作是通过WebDataBinder的bind方法来完成的。
bind方法是通过如下方法来调用的。
最开始是在resolveArgument中执行的,一路调用过来执行到bindRequestParameters方法。

@Override
protected void bindRequestParameters(WebDataBinder binder, NativeWebRequest request) {
	ServletRequest servletRequest = request.getNativeRequest(ServletRequest.class);
	Assert.state(servletRequest != null, "No ServletRequest");
	ServletRequestDataBinder servletBinder = (ServletRequestDataBinder) binder;
	// 开始执行WebDataBinder的bind方法。
	servletBinder.bind(servletRequest);
}

至此开始由HandlerMethodArgumentResolver转到WebDataBinder中进行参数的转换操作。PS 这里最好把HandlerMethodArgumentResolver和WebDataBinder分开对待,因为WebDataBinder并不是专门给HandlerMethodArgumentResolver使用的。

// WebDataBinder的doBinder
@Override
protected void doBind(MutablePropertyValues mpvs) {
	checkFieldDefaults(mpvs);
	checkFieldMarkers(mpvs);
	super.doBind(mpvs);
}

// DataBinder中的doBinder
protected void doBind(MutablePropertyValues mpvs) {
	checkAllowedFields(mpvs);
	checkRequiredFields(mpvs);
	// 执行真正的赋值操作。
	applyPropertyValues(mpvs);
}

请注意这里所说的赋值操作实际上是赋值给DataBinder中的target。也就是

@Nullable
private final Object target;

applyPropertyValues方法如下:

protected void applyPropertyValues(MutablePropertyValues mpvs) {
	try {
		// Bind request parameters onto target object.
		getPropertyAccessor().setPropertyValues(mpvs, isIgnoreUnknownFields(), isIgnoreInvalidFields());
	}
	catch (PropertyBatchUpdateException ex) {
		// Use bind error processor to create FieldErrors.
		for (PropertyAccessException pae : ex.getPropertyAccessExceptions()) {
			getBindingErrorProcessor().processPropertyAccessException(pae, getInternalBindingResult());
		}
	}
}

/**
 * Return the underlying PropertyAccessor of this binder's BindingResult.
 */
protected ConfigurablePropertyAccessor getPropertyAccessor() {
	return getInternalBindingResult().getPropertyAccessor();
}

这里面是调用上面初始化WebDataBinder时设置的BeanPropertyBindingResult,创建BeanWrapperImpl。

@Override
public final ConfigurablePropertyAccessor getPropertyAccessor() {
	if (this.beanWrapper == null) {
		this.beanWrapper = createBeanWrapper();
		this.beanWrapper.setExtractOldValueForEditor(true);
		this.beanWrapper.setAutoGrowNestedPaths(this.autoGrowNestedPaths);
		this.beanWrapper.setAutoGrowCollectionLimit(this.autoGrowCollectionLimit);
	}
	return this.beanWrapper;
}

这里会用到BeanWrapperImpl
image.png
创建好BeanWrapperImpl之后,会继续调用BeanWrapperImpl的setPropertyValues方法。这里会调用BeanWrapperImpl的父类的setPropertyValues方法。

@Override
public void setPropertyValues(PropertyValues pvs, boolean ignoreUnknown, boolean ignoreInvalid)
			throws BeansException {

	List<PropertyAccessException> propertyAccessExceptions = null;
	List<PropertyValue> propertyValues = (pvs instanceof MutablePropertyValues ?
				((MutablePropertyValues) pvs).getPropertyValueList() : Arrays.asList(pvs.getPropertyValues()));
	for (PropertyValue pv : propertyValues) {
		try {
			// This method may throw any BeansException, which won't be caught
			// here, if there is a critical failure such as no matching field.
			// We can attempt to deal only with less serious exceptions.
			setPropertyValue(pv);
		}
		catch (NotWritablePropertyException ex) {
			if (!ignoreUnknown) {
				throw ex;
			}
			// Otherwise, just ignore it and continue...
		}
		catch (NullValueInNestedPathException ex) {
			if (!ignoreInvalid) {
				throw ex;
			}
			// Otherwise, just ignore it and continue...
		}
		catch (PropertyAccessException ex) {
			if (propertyAccessExceptions == null) {
				propertyAccessExceptions = new ArrayList<>();
			}
			propertyAccessExceptions.add(ex);
		}
	}

	// If we encountered individual exceptions, throw the composite exception.
	if (propertyAccessExceptions != null) {
		PropertyAccessException[] paeArray = propertyAccessExceptions.toArray(new PropertyAccessException[0]);
		throw new PropertyBatchUpdateException(paeArray);
	}
}

调用AbstractNestablePropertyAccessor中的processLocalProperty方法如下:

private void processLocalProperty(PropertyTokenHolder tokens, PropertyValue pv) {
	PropertyHandler ph = getLocalPropertyHandler(tokens.actualName);
	if (ph == null || !ph.isWritable()) {
		if (pv.isOptional()) {
			if (logger.isDebugEnabled()) {
				logger.debug("Ignoring optional value for property '" + tokens.actualName +
							"' - property not found on bean class [" + getRootClass().getName() + "]");
			}
			return;
		}
		else {
			throw createNotWritablePropertyException(tokens.canonicalName);
		}
	}

	Object oldValue = null;
	try {
		Object originalValue = pv.getValue();
		Object valueToApply = originalValue;
		if (!Boolean.FALSE.equals(pv.conversionNecessary)) {
			if (pv.isConverted()) {
				valueToApply = pv.getConvertedValue();
			}
			else {
				if (isExtractOldValueForEditor() && ph.isReadable()) {
					try {
						oldValue = ph.getValue();
					}
					catch (Exception ex) {
						if (ex instanceof PrivilegedActionException) {
							ex = ((PrivilegedActionException) ex).getException();
						}
						if (logger.isDebugEnabled()) {
							logger.debug("Could not read previous value of property '" +
										this.nestedPath + tokens.canonicalName + "'", ex);
						}
					}
				}
				// 这里执行真正的赋值操作。
				valueToApply = convertForProperty(
							tokens.canonicalName, oldValue, originalValue, ph.toTypeDescriptor());
			}
			pv.getOriginalPropertyValue().conversionNecessary = (valueToApply != originalValue);
		}
		ph.setValue(valueToApply);
	}
	catch (TypeMismatchException ex) {
		throw ex;
	}
	catch (InvocationTargetException ex) {
		PropertyChangeEvent propertyChangeEvent = new PropertyChangeEvent(
					getRootInstance(), this.nestedPath + tokens.canonicalName, oldValue, pv.getValue());
		if (ex.getTargetException() instanceof ClassCastException) {
			throw new TypeMismatchException(propertyChangeEvent, ph.getPropertyType(), ex.getTargetException());
		}
		else {
			Throwable cause = ex.getTargetException();
			if (cause instanceof UndeclaredThrowableException) {
				// May happen e.g. with Groovy-generated methods
				cause = cause.getCause();
			}
			throw new MethodInvocationException(propertyChangeEvent, cause);
		}
	}
	catch (Exception ex) {
		PropertyChangeEvent pce = new PropertyChangeEvent(
					getRootInstance(), this.nestedPath + tokens.canonicalName, oldValue, pv.getValue());
		throw new MethodInvocationException(pce, ex);
	}
}

这里会调用BeanWrapperImpl的方法

private CachedIntrospectionResults getCachedIntrospectionResults() {
	if (this.cachedIntrospectionResults == null) {
		this.cachedIntrospectionResults = CachedIntrospectionResults.forClass(getWrappedClass());
	}
	return this.cachedIntrospectionResults;
}

这里目的是要获取PropertyHandler,这个类的作用是为了封装target类的bean的setter和getter方法,方便赋值的时候调用。

获取ProptertyHandler对象后会执行convertForProperty方法,进行转换数据。

@Nullable
protected Object convertForProperty(
			String propertyName, @Nullable Object oldValue, @Nullable Object newValue, TypeDescriptor td)
			throws TypeMismatchException {

	return convertIfNecessary(propertyName, oldValue, newValue, td.getType(), td);
}

@Nullable
private Object convertIfNecessary(@Nullable String propertyName, @Nullable Object oldValue,
			@Nullable Object newValue, @Nullable Class<?> requiredType, @Nullable TypeDescriptor td)
			throws TypeMismatchException {

	Assert.state(this.typeConverterDelegate != null, "No TypeConverterDelegate");
	try {
		return this.typeConverterDelegate.convertIfNecessary(propertyName, oldValue, newValue, requiredType, td);
	}
	catch (ConverterNotFoundException | IllegalStateException ex) {
		PropertyChangeEvent pce =
					new PropertyChangeEvent(getRootInstance(), this.nestedPath + propertyName, oldValue, newValue);
		throw new ConversionNotSupportedException(pce, requiredType, ex);
	}
	catch (ConversionException | IllegalArgumentException ex) {
		PropertyChangeEvent pce =
					new PropertyChangeEvent(getRootInstance(), this.nestedPath + propertyName, oldValue, newValue);
		throw new TypeMismatchException(pce, requiredType, ex);
	}
}

这里会调用TypeConverterDelegate的convertIfNecessary方法。而TypeConverterDelegate是在创建BeanWrapperImpl对象的时候会默认在构造函数中创建。

public void setWrappedInstance(Object object, @Nullable String nestedPath, @Nullable Object rootObject) {
	this.wrappedObject = ObjectUtils.unwrapOptional(object);
	Assert.notNull(this.wrappedObject, "Target object must not be null");
	this.nestedPath = (nestedPath != null ? nestedPath : "");
	this.rootObject = (!this.nestedPath.isEmpty() ? rootObject : this.wrappedObject);
	this.nestedPropertyAccessors = null;
	this.typeConverterDelegate = new TypeConverterDelegate(this, this.wrappedObject);
}

TypeConverterDelegate中的convertIfNecessary方法如下(非常长。):

@Nullable
public <T> T convertIfNecessary(@Nullable String propertyName, @Nullable Object oldValue, @Nullable Object newValue,
			@Nullable Class<T> requiredType, @Nullable TypeDescriptor typeDescriptor) throws IllegalArgumentException {

	// Custom editor for this type?
	PropertyEditor editor = this.propertyEditorRegistry.findCustomEditor(requiredType, propertyName);

	ConversionFailedException conversionAttemptEx = null;

	// No custom editor but custom ConversionService specified?
	ConversionService conversionService = this.propertyEditorRegistry.getConversionService();
	if (editor == null && conversionService != null && newValue != null && typeDescriptor != null) {
		TypeDescriptor sourceTypeDesc = TypeDescriptor.forObject(newValue);
		if (conversionService.canConvert(sourceTypeDesc, typeDescriptor)) {
			try {
				return (T) conversionService.convert(newValue, sourceTypeDesc, typeDescriptor);
			}
			catch (ConversionFailedException ex) {
				// fallback to default conversion logic below
				conversionAttemptEx = ex;
			}
		}
	}

	Object convertedValue = newValue;

	// Value not of required type?
	if (editor != null || (requiredType != null && !ClassUtils.isAssignableValue(requiredType, convertedValue))) {
		if (typeDescriptor != null && requiredType != null && Collection.class.isAssignableFrom(requiredType) &&
					convertedValue instanceof String) {
			TypeDescriptor elementTypeDesc = typeDescriptor.getElementTypeDescriptor();
			if (elementTypeDesc != null) {
				Class<?> elementType = elementTypeDesc.getType();
				if (Class.class == elementType || Enum.class.isAssignableFrom(elementType)) {
					convertedValue = StringUtils.commaDelimitedListToStringArray((String) convertedValue);
				}
			}
		}
		if (editor == null) {
			editor = findDefaultEditor(requiredType);
		}
		convertedValue = doConvertValue(oldValue, convertedValue, requiredType, editor);
	}

	boolean standardConversion = false;

	if (requiredType != null) {
		// Try to apply some standard type conversion rules if appropriate.

		if (convertedValue != null) {
			if (Object.class == requiredType) {
				return (T) convertedValue;
			}
			else if (requiredType.isArray()) {
				// Array required -> apply appropriate conversion of elements.
				if (convertedValue instanceof String && Enum.class.isAssignableFrom(requiredType.getComponentType())) {
					convertedValue = StringUtils.commaDelimitedListToStringArray((String) convertedValue);
				}
				return (T) convertToTypedArray(convertedValue, propertyName, requiredType.getComponentType());
			}
			else if (convertedValue instanceof Collection) {
				// Convert elements to target type, if determined.
				convertedValue = convertToTypedCollection(
							(Collection<?>) convertedValue, propertyName, requiredType, typeDescriptor);
				standardConversion = true;
			}
			else if (convertedValue instanceof Map) {
				// Convert keys and values to respective target type, if determined.
				convertedValue = convertToTypedMap(
							(Map<?, ?>) convertedValue, propertyName, requiredType, typeDescriptor);
					standardConversion = true;
			}
			if (convertedValue.getClass().isArray() && Array.getLength(convertedValue) == 1) {
				convertedValue = Array.get(convertedValue, 0);
				standardConversion = true;
			}
			if (String.class == requiredType && ClassUtils.isPrimitiveOrWrapper(convertedValue.getClass())) {
				// We can stringify any primitive value...
				return (T) convertedValue.toString();
			}
			else if (convertedValue instanceof String && !requiredType.isInstance(convertedValue)) {
				if (conversionAttemptEx == null && !requiredType.isInterface() && !requiredType.isEnum()) {
					try {
						Constructor<T> strCtor = requiredType.getConstructor(String.class);
						return BeanUtils.instantiateClass(strCtor, convertedValue);
					}
					catch (NoSuchMethodException ex) {
						// proceed with field lookup
						if (logger.isTraceEnabled()) {
							logger.trace("No String constructor found on type [" + requiredType.getName() + "]", ex);
						}
					}
					catch (Exception ex) {
						if (logger.isDebugEnabled()) {
							logger.debug("Construction via String failed for type [" + requiredType.getName() + "]", ex);
						}
					}
				}
				String trimmedValue = ((String) convertedValue).trim();
				if (requiredType.isEnum() && trimmedValue.isEmpty()) {
					// It's an empty enum identifier: reset the enum value to null.
					return null;
				}
				convertedValue = attemptToConvertStringToEnum(requiredType, trimmedValue, convertedValue);
				standardConversion = true;
			}
			else if (convertedValue instanceof Number && Number.class.isAssignableFrom(requiredType)) {
				convertedValue = NumberUtils.convertNumberToTargetClass(
							(Number) convertedValue, (Class<Number>) requiredType);
				standardConversion = true;
			}
		}
		else {
			// convertedValue == null
			if (requiredType == Optional.class) {
				convertedValue = Optional.empty();
			}
		}

		if (!ClassUtils.isAssignableValue(requiredType, convertedValue)) {
			if (conversionAttemptEx != null) {
				// Original exception from former ConversionService call above...
				throw conversionAttemptEx;
			}
			else if (conversionService != null && typeDescriptor != null) {
				// ConversionService not tried before, probably custom editor found
				// but editor couldn't produce the required type...
				TypeDescriptor sourceTypeDesc = TypeDescriptor.forObject(newValue);
				if (conversionService.canConvert(sourceTypeDesc, typeDescriptor)) {
					return (T) conversionService.convert(newValue, sourceTypeDesc, typeDescriptor);
				}
			}

			// Definitely doesn't match: throw IllegalArgumentException/IllegalStateException
			StringBuilder msg = new StringBuilder();
			msg.append("Cannot convert value of type '").append(ClassUtils.getDescriptiveType(newValue));
			msg.append("' to required type '").append(ClassUtils.getQualifiedName(requiredType)).append("'");
			if (propertyName != null) {
				msg.append(" for property '").append(propertyName).append("'");
			}
			if (editor != null) {
				msg.append(": PropertyEditor [").append(editor.getClass().getName()).append(
							"] returned inappropriate value of type '").append(
							ClassUtils.getDescriptiveType(convertedValue)).append("'");
				throw new IllegalArgumentException(msg.toString());
			}
			else {
				msg.append(": no matching editors or conversion strategy found");
				throw new IllegalStateException(msg.toString());
			}
		}
	}

	if (conversionAttemptEx != null) {
		if (editor == null && !standardConversion && requiredType != null && Object.class != requiredType) {
			throw conversionAttemptEx;
		}
		logger.debug("Original ConversionService attempt failed - ignored since " +
					"PropertyEditor based conversion eventually succeeded", conversionAttemptEx);
	}

	return (T) convertedValue;
}

上面的方法调用doConvertValue来进行value的转换。

@Nullable
private Object doConvertValue(@Nullable Object oldValue, @Nullable Object newValue,
			@Nullable Class<?> requiredType, @Nullable PropertyEditor editor) {

	Object convertedValue = newValue;

	if (editor != null && !(convertedValue instanceof String)) {
		// Not a String -> use PropertyEditor's setValue.
		// With standard PropertyEditors, this will return the very same object;
		// we just want to allow special PropertyEditors to override setValue
		// for type conversion from non-String values to the required type.
		try {
				editor.setValue(convertedValue);
			Object newConvertedValue = editor.getValue();
			if (newConvertedValue != convertedValue) {
				convertedValue = newConvertedValue;
				// Reset PropertyEditor: It already did a proper conversion.
				// Don't use it again for a setAsText call.
				editor = null;
			}
		}
		catch (Exception ex) {
			if (logger.isDebugEnabled()) {
				logger.debug("PropertyEditor [" + editor.getClass().getName() + "] does not support setValue call", ex);
			}
			// Swallow and proceed.
		}
	}

	Object returnValue = convertedValue;

	if (requiredType != null && !requiredType.isArray() && convertedValue instanceof String[]) {
		// Convert String array to a comma-separated String.
		// Only applies if no PropertyEditor converted the String array before.
		// The CSV String will be passed into a PropertyEditor's setAsText method, if any.
		if (logger.isTraceEnabled()) {
			logger.trace("Converting String array to comma-delimited String [" + convertedValue + "]");
		}
		convertedValue = StringUtils.arrayToCommaDelimitedString((String[]) convertedValue);
	}

	if (convertedValue instanceof String) {
		if (editor != null) {
			// Use PropertyEditor's setAsText in case of a String value.
			if (logger.isTraceEnabled()) {
				logger.trace("Converting String to [" + requiredType + "] using property editor [" + editor + "]");
			}
			String newTextValue = (String) convertedValue;
			return doConvertTextValue(oldValue, newTextValue, editor);
		}
		else if (String.class == requiredType) {
			returnValue = convertedValue;
		}
	}

	return returnValue;
}

private Object doConvertTextValue(@Nullable Object oldValue, String newTextValue, PropertyEditor editor) {
	try {
		editor.setValue(oldValue);
	}
	catch (Exception ex) {
		if (logger.isDebugEnabled()) {
			logger.debug("PropertyEditor [" + editor.getClass().getName() + "] does not support setValue call", ex);
		}
		// Swallow and proceed.
	}
	// 最终在这里执行了用户自定义的PropertyEditorSupport。设置值
	editor.setAsText(newTextValue);
	// 这里获取target的值,是一个object对象。
	return editor.getValue();
}

获取值后还需通过BeanPropertyHandler类中的setValue将值设置到BeanWrapperImpl中的wrappedObject字段。

@Override
public void setValue(final @Nullable Object value) throws Exception {
	final Method writeMethod = (this.pd instanceof GenericTypeAwarePropertyDescriptor ?
					((GenericTypeAwarePropertyDescriptor) this.pd).getWriteMethodForActualAccess() :
					this.pd.getWriteMethod());
	if (System.getSecurityManager() != null) {
		AccessController.doPrivileged((PrivilegedAction<Object>) () -> {
			ReflectionUtils.makeAccessible(writeMethod);
			return null;
		});
		try {
			AccessController.doPrivileged((PrivilegedExceptionAction<Object>) () ->
					writeMethod.invoke(getWrappedInstance(), value), acc);
		}
		catch (PrivilegedActionException ex) {
			throw ex.getException();
		}
	}
	else {
		ReflectionUtils.makeAccessible(writeMethod);
		writeMethod.invoke(getWrappedInstance(), value);
	}
}

最终将值设置到BeanWrapperImpl中。
AbstractPropertyBindingResult中的target是这样设置进去的

protected AbstractPropertyBindingResult createBeanPropertyBindingResult() {
	// 这个的getTarget就是获取WebDataBinder中的target。将这个对象设置进AbstractPropertyBindingResult中
	BeanPropertyBindingResult result = new BeanPropertyBindingResult(getTarget(),
				getObjectName(), isAutoGrowNestedPaths(), getAutoGrowCollectionLimit());

	if (this.conversionService != null) {
		result.initConversion(this.conversionService);
	}
	if (this.messageCodesResolver != null) {
		result.setMessageCodesResolver(this.messageCodesResolver);
	}

	return result;
}

而target对象最终通过如下的方式设置到BeanWrapperImpl中。

@Override
public final ConfigurablePropertyAccessor getPropertyAccessor() {
	if (this.beanWrapper == null) {
		this.beanWrapper = createBeanWrapper();
		this.beanWrapper.setExtractOldValueForEditor(true);
		this.beanWrapper.setAutoGrowNestedPaths(this.autoGrowNestedPaths);
		this.beanWrapper.setAutoGrowCollectionLimit(this.autoGrowCollectionLimit);
	}
	return this.beanWrapper;
}

protected BeanWrapper createBeanWrapper() {
	if (this.target == null) {
			throw new IllegalStateException("Cannot access properties on null bean instance '" + getObjectName() + "'");
	}
	// 在这里最终将BeanPropertyBindingResult中的target值设置到BeanWrapperImpl中。
	return PropertyAccessorFactory.forBeanPropertyAccess(this.target);
}

至此后面如果设置BeanWrapperImpl中的wrappedObject字段其实就是直接设置WebDataBinder中的target值,因为它们都是同一个对象。
整个WebDataBinder的工作原理如下:
WebDataBinder的运行原理(1).png

(3)BeanWrapperImpl